Download hier TS tools laatste versie
Pak het geZipte programma uit
Je krijgt dan het installatie programma TS-Setup.EXE te zien
Start het programma als administrator.
(Met rechter muisknop op de setup file klikken)
Geef hier aan in welke map je TS tools wil installeren (GEEN SYSTEEM MAP KIEZEN)
Druk op Installeren
Start nu TS Tools op door op het start icoontje te klikken
Bij eerste keer starten moet je het installatie Pad opgeven waar TS202x Classic staat.
Bijvoorbeeld:
<jou drive>....\Steamapp\Common\Railsworks
Nu moet je nog TS tools vertellen welke routes je hebt.
1) Extract routeproperties
2) Index RouteProperties
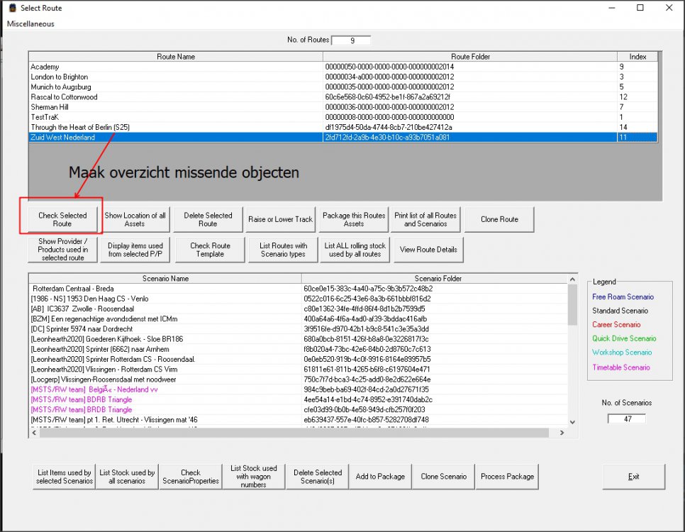
Nu kan je de routes en scenario's en assets gaan controleren.
Hier zie je nu alle geïnstalleerde routes
Kies nu de route die je wil controleren, bijvoorbeeld Zuid West Nedereland
Druk hier op Yes (Ja)
Nu gaat het programma kijken of alle assets aanwezig zijn en maakt een overzicht als er assets missen
Zo ziet de lijst er uit met missende Assets
AP files zij ingepakte bestanden van TS20xx die meekomen met aangekochte DLC's op Steam
TS tools zal de bestanden in deze map als vermist opgeven zoals hierboven is te zien
==================================================================================================
Problemen en oplossingen en tips
==================================================================================================
1) HET PAD NAAR RAILWORKS OPNIEUW INSTELLEN
2) foutmelding "UnExpected Error Register"
Op de plek waar je TS-tools hebt staan het bestand registersp.bat als administrator uit te voeren
3) foutmelding "UnExpected Error Out of Range"
Oplossing: Pad naar TS opnieuw instellen. Zie hierboven
4) foutmelding TABCTL32.OCX is niet geregistreerd.
Oplossing:
Het bestand TABCTL32.OCX heb je wel staan in die TS tools map?
ZO ja, deze regel in die register.bat zetten en het bat bestand uitvoeren als Administrator
regsvr32.exe TABCTL32.OCX
Je krijgt dan dit;
Dit BAT bestand kan je bewerken met notepad+++ of kladblok
