Jump to content
Nieuw ChrisTrains Product nu beschikbaar: ChrisTrains Zes and Zces wagons I New ChrisTrains Product now available: ChrisTrains Zes and Zces wagons ×

Question

Beste allemaal!

 

Ik heb een probleem met "glitchende kabels" oftewel ik vermoed dat het kabels zijn.. het gebeurd momenteel in de Fictivia route.. ik heb de bovenleidingen gedelete en opnieuw gedownload en geïnstalleerd maar het probleem blijft..

 

heeft iemand een idee toevallig wat ik er aan zou kunnen doen..

20220523185020_1.jpg

20220523185055_1.jpg

20220702182338_1.jpg

Link to comment
https://simtogether.com/forums/topic/1858-glitchende-kabels/
Share on other sites

14 answers to this question

Recommended Posts

  • 0

Ergens heb je een of meerdere corrupte assets.

Het zit hem niet in de bovenleiding.

Dit komt ook voor als de beveiligings bestanden missen van bepaalde payware.

 

 

Link to comment
https://simtogether.com/forums/topic/1858-glitchende-kabels/#findComment-15888
Share on other sites

  • 0

Dank voor je antwoord zo snel sjef.

 

Nu is er niet veel payware nodig en die nodig is heb ik netjes op steam aangeschaft. (zoals nog 73 andere DLC's)

Naamloos.jpg

Naamloos1.jpg

Link to comment
https://simtogether.com/forums/topic/1858-glitchende-kabels/#findComment-15891
Share on other sites

  • 0

Dat weet ik ook Rob.

Maar ik heb zelf ooit eens toen ik net begon bij het bij opschonen die bestanden eens perongeluk weg gegooit.

Vandaar dat ik dat weet.

Nu zit alles tegenwoordig in een AP bestand en dat is veiliger ook.

 

Je hebt toch niet de laatste versie van de WOP rails?

Ik heb die fictivia route niet.

Link to comment
https://simtogether.com/forums/topic/1858-glitchende-kabels/#findComment-15893
Share on other sites

  • 0

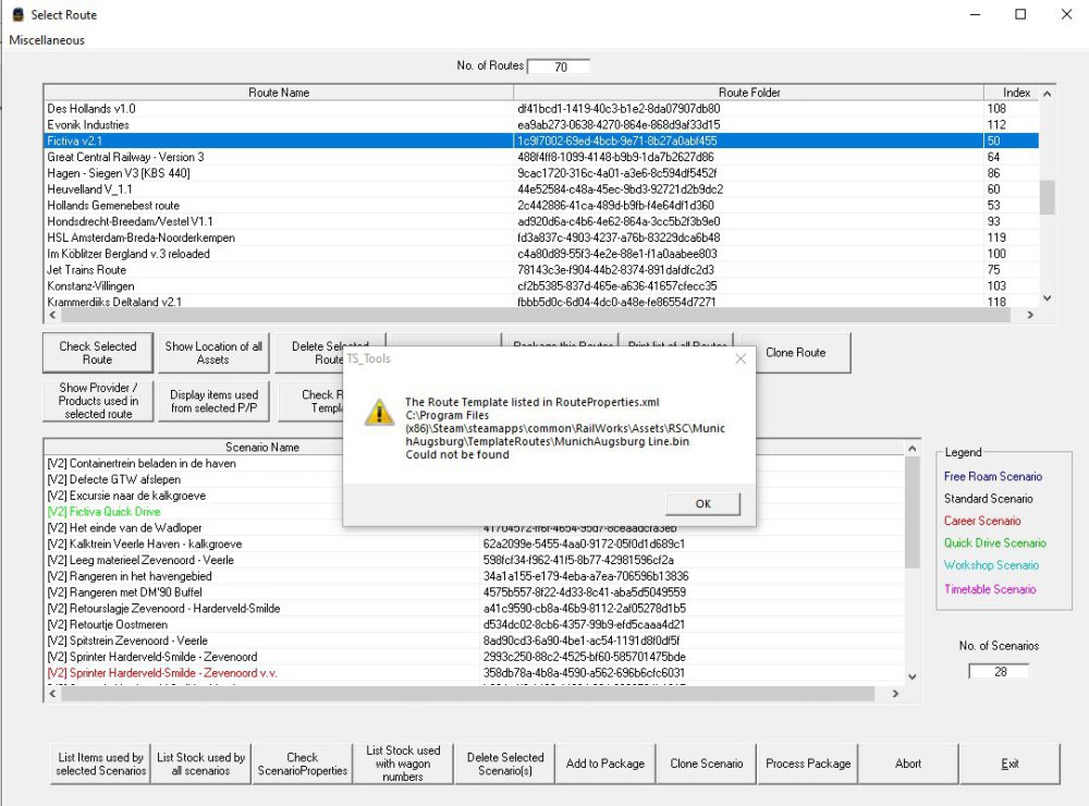
van die wop rails weet ik zo niet welke versie ik heb.. nu geef die het volgende bij ts-tools..mischien dat het er mee te maken heeft..

Naamloos2.jpg

Link to comment
https://simtogether.com/forums/topic/1858-glitchende-kabels/#findComment-15895
Share on other sites

  • 0

Bedoel je die Munich/Augsburg of die fictivia.. die fictivia heb ik al gedelete en opnieuw gedaan

 

Ik heb die munich/augsburg even weggegooid en opnieuw met steam geïnstalleerd.. als ik het .ap bestand bekijk dan zit de template daar gewoon in..

Naamloos3.jpg

Edited by Rob_zeeland
Link to comment
https://simtogether.com/forums/topic/1858-glitchende-kabels/#findComment-15897
Share on other sites

  • 0
9 minuten geleden, Rob_zeeland zei:

Bedoel je die Munich/Augsburg of die fictivia.. die fictivia heb ik al gedelete en opnieuw gedaan

anders even die AP van Munich/Augsburg uitpakken

image.png

Link to comment
https://simtogether.com/forums/topic/1858-glitchende-kabels/#findComment-15899
Share on other sites

  • 0
5 minuten geleden, Sjef61 zei:

anders even die AP van Munich/Augsburg uitpakken

ok dat is opgelost.. ik ga nu even testen of er nog wat glitcht.

 

edit... glitchen is er nog.. zou niet weten hoe ik daar achter moet komen welke asset het zou kunnen zijn.. maar ik ga er mij best op doen.

Edited by Rob_zeeland
Link to comment
https://simtogether.com/forums/topic/1858-glitchende-kabels/#findComment-15902
Share on other sites

  • 0

dat dacht ik al maar hoopte dat dit in het algeheel het probleem was.. maar met ts-tools kan ik zien welke asstes er gebruikt zijn en die ga ik allemaal proberen opnieuw te installeren en aangezien ik echt alles bewaar wat ik download zal dit wel goed moeten komen.. ik laat nog wat weten als ik het er uit heb. bedankt in elk geval tot zover

Link to comment
https://simtogether.com/forums/topic/1858-glitchende-kabels/#findComment-15910
Share on other sites

  • 0

is goed. Ik weet alleen dat de laatste versie van WOP dit ook doet daar waar twee verschillende rails worden worden samengevoegd met die rails texture overgang tool. (ff de naam kwijt)

Link to comment
https://simtogether.com/forums/topic/1858-glitchende-kabels/#findComment-15911
Share on other sites

  • 0

ik heb nu heel die map "asstets\wop\Zwischen Elster und Saale\Railnetwork\Track" even weggehaald en nu is de track en bovenleiding wel weg maar het glitchen ook..weet je toevallig welke is de stabiele versie is van wop..?

Link to comment
https://simtogether.com/forums/topic/1858-glitchende-kabels/#findComment-15914
Share on other sites

  • 0

Opgelost!! ik heb de wop tracks gebackuped en deze geinstalleerd:

en nu is alles weer zoals het hoort. dank sjef voor de tip van wop!

 

  • Haha 1
Link to comment
https://simtogether.com/forums/topic/1858-glitchende-kabels/#findComment-15917
Share on other sites

Create an account or sign in to comment

You need to be a member in order to leave a comment

Create an account

Sign up for a new account in our community. It's easy!

Register a new account

Sign in

Already have an account? Sign in here.

Sign In Now
Home
Activities
Sign In

Sign In



×
    Search In
×
×
  • Create New...

Important Information

We have placed cookies on your device to help make this website better. You can adjust your cookie settings, otherwise we'll assume you're okay to continue.Privacy Policy